Enterprise Data Modeling Cover Image

Reinventing Enterprise Data Modeling: My Human-AI Partnership Success Story


Harnessing AI to Transform Months of Work into a Few Productive Hours


The Problem: The Traditional Slow Burn of Enterprise Data Modeling

Traditional Data Modeling Process

Back in 2016, amongst the charged atmospheres of project rooms at SITA, our task was to weave a complex web—an Enterprise Data Model that aligned with application synergy and business intelligence. The project, I knew, was a commitment of at least half a year's dedicated effort. The processes were steeped in legacy—unearthing data from the minds of busy stakeholders through one-on-one interviews, refining the crude ore of information into structured databases, and iterating models amid feedback loops that often felt like chasing our own tails.

The process was thorough, no doubt. However, the thought that lingered was one of efficiency—or, more accurately, the lack thereof. Days of scheduling, bouts of refining, and cycles of validation led me to one question: In an era of technological breakthroughs, wasn't there a better way? A faster way?


The Agitation: Bottlenecks and Barriers in the Journey

Data Modeling Challenges

As one who has navigated through the rigors of data modeling, you're probably familiar with the challenges:

  • Time Constraints: The toils of aligning schedules and piecing together the gathered knowledge.
  • Complexity: The daunting reality of capturing the multifaceted nature of enterprise data.
  • Inefficiency: The seemingly endless rounds of feedback and revisions.
  • Resource Intensiveness: The human and financial capital funneled into this lengthy process.

These are the barriers that stall the nimble maneuvering required in the rapidly evolving business landscape. They're not mere inconveniences; they're significant hurdles that cost enterprises heavily—not just in dollars but in lost opportunities for innovation.


The Solution: AI as the Catalyst for Transformational Change

AI Solution

Fast forward to our present, a time when AI's ascendancy has reshaped landscapes across industries. It's here, within this new paradigm, that I found myself pondering: could this technology cut through the complexity of data modeling like a knife through soft butter?

The Prompt:

"I need to create a conceptual data model for inventory spare parts."

The AI's Completion:

[Supplier] --< [Purchase Order] >-- [Part] --< [Inventory]
|                               |
|                               |
|                               >-- [Maintenance Record] -- [Employee]
|                                                       |
|                                                       |
[Equipment] -----------------------------------------------

Intrigued and somewhat skeptical, I continued to probe, refine, and challenge, and the AI parried with eloquence and precision. This dance of human ingenuity and AI computation unfolded a narrative that captured the very essence of master data management, transactional data fluidity, and hierarchical relationships.

This is the final result I that I got which made me extremely happy 😀

Conceptual Inventory Data Model

Deep Dive: Expedited Efficiency with AI in the Driver's Seat

Prompt after prompt, the AI fleshed out my conceptual models:

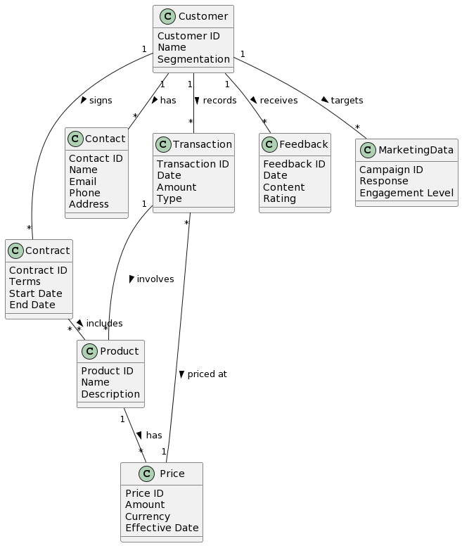
Customer Domain:

Prompt: "Let's discuss the conceptual data model for customer domains."

AI Completion: [A complete visualization of the customer domain, incorporating product affiliations and feedback loops]

Customer Domain Model

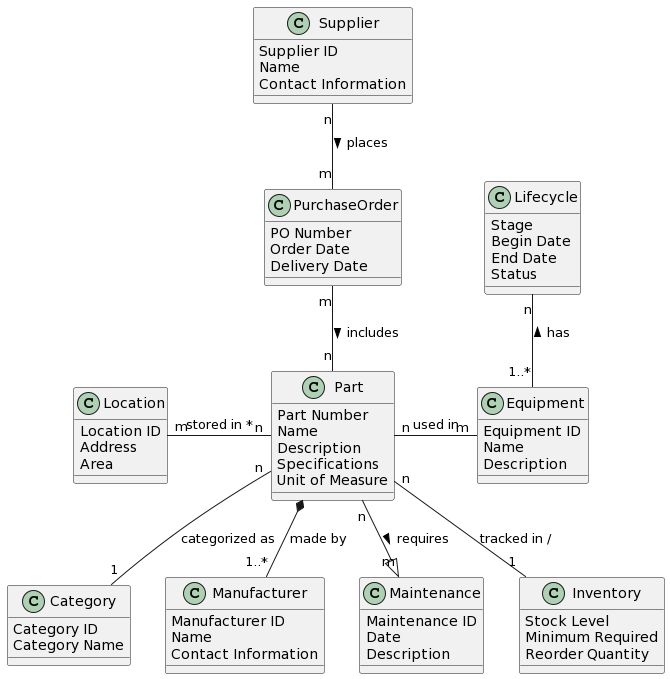
Supplier Domain:

Prompt: "Now, can we create a detailed conceptual data model for the supplier domain?"

AI Completion: [An expanded ERD detailing supplier interactions, purchase orders, and supply chain dynamics]

Supplier Domain Model

Asset Domain:

Prompt: "What about the asset domain? What does that look like drawn out?"

AI Completion: [Illustrative diagram of the asset lifecycle, maintenance records, and associated operational details]

Asset Domain Model

Finance Domain:

Prompt: "Finally, let's outline the finance domain and its intricacies."

AI Completion: [A detailed financial model capturing transactions, budgets, revenue streams, and fiscal health]

Finance Domain Model

The Impact: Proven Speed, Uncompromised Quality

Each step of the way, the AI's capabilities didn't just impress; they astonished. Data models, traditionally months in the making, were conceived, matured, and refined before my eyes within mere hours. The quality of these models? Uncompromised. The speed? Unmatched.


Reflections: An Emergent Synergy that Redefines Possible

This is more than a story about accelerating a process—it's about redefining what is possible when human ingenuity pairs with artificial intelligence. AI isn't a replacement for the strategist; it is an enabler for the strategist's vision. The real power isn't in the technology alone, but in the partnership—a relationship that has the potential to revolutionize not just data modeling but any cognitive-heavy enterprise pursuit.


Embracing the Future: A Call to Forward-Thinking Visionaries

Future Vision

If you've ever felt the drain of resource-heavy projects or the frustration of sluggish progression, consider this a glimpse into a not-so-distant future—a future that pairs your expertise with an AI collaborator. Imagine the possibilities, the new horizons, and the daring leaps you could take, all with a few prompts and the right AI partner.

Let's be the catalyzers of change, transforming our collective approach to complex tasks. Share your thoughts, your ideas, and let's engage in a dialogue that could lead us all into a future ripe with potential.